栈局部变量优化探究,意外发现了 vs 的一个 bug ?
缘起
我在《栈又溢出了》一文中记录了一个奇怪的栈溢出问题。虽然解决了,但是总感觉哪里不太合理。我想,vs 一定有一个合理的设置。一起折腾起来吧!
查找工程设置
本以为能找到某个编译选项对局部变量占用内存的行为进行控制。看遍了工程设置也没发现相关的设置项。release 版会不会有什么不同呢?毕竟,release 版会做一些优化,于是抱着试试看的心态编译了 release 版。您猜怎么着,居然没崩溃!
反汇编
赶紧查看下相关的反汇编,果然和预想的一样,函数局部变量占用的栈空间不再是 debug 版中的 0x12C0DC,而是 0x064008。换算成十进制大概是 409608。

这说明三个局部变量被优化成了一个!release 优化果然给力!但是具体是哪一项优化导致的呢?该怎么排查呢?debug 版和 release 版结果不一样,最简单粗暴的方法就是找不同!
对比设置
把 debug 版的配置保存到 debug.txt,release 版的配置保存到 release.txt。然后用 beyond compare 比较两个文件的内容。

为了让各位小伙伴儿更清晰的对比 debug 和 release 的区别,我特意调整了先后顺序,把不同的选项放到了后面!最重要的不同在最后一行。
debug 版为 /ZI /Gm /Od /RTC1 /MDd,release 版为 /Zi /GL /Gy /Gm- /O2 /Oi /MD。
不知道大家熟悉哪几个,我比较熟悉 /Od (禁用优化,debug 版的默认配置)和 /O2 (使速度最大化,release 版的默认配置)。

/Od 改成 /O2 试试,没想到提示错误 error D8016: “/ZI”和“/O2”命令行选项不兼容。那就把 /ZI 改成 /Zi。说明:
/Zi和/ZI都是用来配置生成调试符号的,与当前调查的问题基本没什么关系。使用/ZI生成的符号文件可以支持编辑并继续运行,低版本的vs对编辑并继续运行的功能支持的并不好,一般/Zi就好。
改好后,继续编译。没想到又遇到了如下错误:error D8016: “/O2”和“/RTC1”命令行选项不兼容。改成默认值,和 release 一样的设置。

debug 版的程序,不报栈溢出了。赶紧查看反汇编确认,传给 _chkstk 的大小不再是之前的 0x12C0DC 了,而是 0x064004,转换成十进制是 409604。
如果把 release 版的 /O2 改成 /Od,release 版会不会也报栈溢出呢?
让 release 版也报栈溢出
说干就干,改好配置后编译,运行。果然,栈溢出了。
至此,基本上找到了关键的编译选项—— /O2。但这就完了么?
/O2
在 google 中输入 /O2 msdn ,回车。第一条搜索结果就是 /O2 的官方文档[1]。看看 /O2 都做了哪些优化。

/O2 相当于设置了这么多选项,到底是哪一个在起作用呢?一共才 7 个,不多,挨个试!恢复 debug 版的优化选项为 /Od。然后添加额外选项。先试 /Og。
没想到运气这么好,一下就猜中了。这里就不放运行结果图了。
再查看下/Og 的官方文档[2]。这里截取部分关键描述。

如何快速得到编译选项?
可以在工程上 右键,属性,配置属性,c/c++,命令行 来快速找到所有编译选项。如下图:
vs2013 的 bug?
为了更好的理解栈局部变量优化策略,我准备了很多测试用例,其中有一个用例结果出乎意料!我把代码和结果贴出来。我想这应该是 vs2013 的一个 bug。
#include "stdafx.h"
struct BigData
{
char data[400 * 1024];
};
struct BigData1 : public BigData
{
int data1;
};
struct BigData2 : public BigData1
{
int data2;
BigData1 bigData;
};
void Use(BigData* pData) { printf("%c", pData->data[0]); }
void CorrpuptStackEasyly(int argc)
{
auto size = sizeof(BigData2);
printf("size is %d", (int)size);
if (argc == 1)
{
BigData data;
Use(&data);
}
else if (argc == 2)
{
BigData1 data;
Use(&data);
}
else
{
BigData2 data;
Use(&data);
}
}
int _tmain(int argc, _TCHAR* argv[])
{
CorrpuptStackEasyly(argc);
return 0;
}
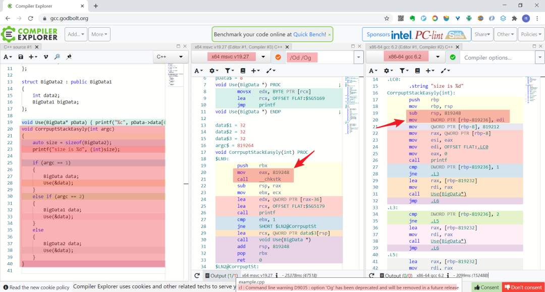
BigData2 的大小应该是 819212,但是传递给 _chkstk 的值却是 1228824。看下图就知道我没瞎说。

这真的是 vs2013 的 bug 吗?同样的代码在高版本的 vs 中会是什么结果呢?vs2019 太大了,我的 c 盘已经爆红了,不想装了。偶然发现了一个超级宝藏网址,可以查看源代码被不同编译器编译后的汇编代码,真是宝藏啊。
宝藏网址
这个宝藏网址是 https://gcc.godbolt.org/。上面的代码的编译结果如下图:

符合预期!看来这的确是 vs2013 的一个 bug了!
总结
debug和release之所以不同,是因为设置了不同的选项。可以在 所有选项下搜索对应的设置选项来快速定位某个设置。/Og可以消除不必要的局部变量,从而避免上文中的栈溢出问题。
References:
/O2 的官方文档: https://docs.microsoft.com/en-us/cpp/build/reference/o1-o2-minimize-size-maximize-speed?view=msvc-160
[2]/Og 的官方文档: https://docs.microsoft.com/en-us/cpp/build/reference/og-global-optimizations?view=msvc-160
感谢你的分享,点赞和在看

